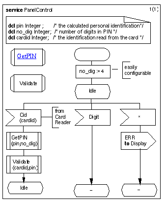
Figure:
Service
diagram, PanelControl
Open figure