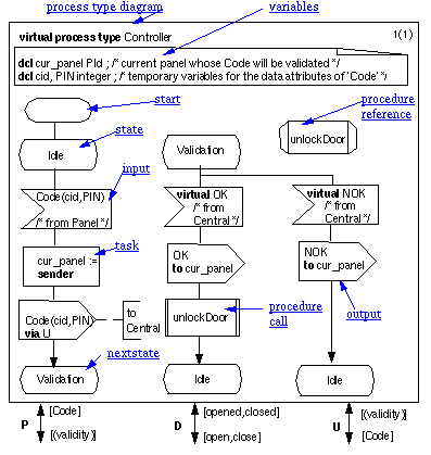
Figure:
Virtual
process type Controller
Open figure