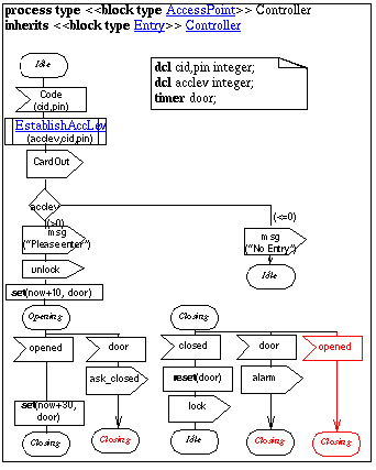
Figure:
Controller
in AccessPoint V2
Open figure